26 april 2022
Label-C verplichting voor kantoren: zo check je snel welke maatregelen je moet nemen
Vanaf 2023 geldt een label-C verplichting voor kantoren. Voldoet het gebouw niet, dan mag je het niet meer als kantoor gebruiken. Volgens RVO moeten ongeveer 65.000 kantoorgebouwen voldoen aan deze eis. In de zomer van 2021 was 40% hiervan voorzien van een label C of beter. 12% had een label D of slechter en 48 procent was nog niet voorzien van een label. Daarmee voldeed 60% nog niet aan de eis. Voor een groot deel van deze gebouwen is nog niet duidelijk wat de nodige maatregelen zijn. Daarbij zijn het vooral de kleine kantoorgebouwen (<1000 m²) die nog geen goed label hebben.
Mochten er maatregelen moeten worden uitgevoerd, dan wil je snel in kunnen zien met welke maatregelen je aan de label-C eis kunt voldoen. Vanaf versie 8.11 is het mogelijk om met de huidige (maatwerk)adviesmodule overzichtelijk verschillende variaties aan maatregelen te vergelijken. Je kunt hiervoor als volgt te werk gaan:
1. Check of het pand wel aan de verplichting moet voldoen
Als eerste moeten we er natuurlijk naar streven om alle gebouwen zo duurzaam mogelijk te maken. Maar niet elk kantoorpand hoeft aan de label C-verplichting te voldoen op 1 januari 2023. Op de site van RVO staan er een aantal uitzonderingen:
- de gebruiksoppervlakte van de kantoorfuncties (exclusief nevenfuncties) is <50% van de totale gebruiksoppervlakte van het gebouw
- de gebruiksoppervlakte van de kantoorfuncties en nevenfuncties daarvan in het gebouw is <100 m2
- het gaat om monumenten als bedoeld in de Erfgoedwet of aangewezen monumenten in een provinciale of gemeentelijke verordening
- het gaat om een kantoorgebouw dat ten hoogste 2 jaar wordt gebruikt
- het gaat om een kantoorgebouw dat wordt onteigend of aangekocht in het kader van de Onteigeningswet
- het kantoorgebouw gebruikt geen energie om het binnenklimaat te regelen
- de maatregelen die nodig zijn om energielabel C te realiseren, hebben een terugverdientijd van meer dan 10 jaar
Als het kantoorgebouw niet aan de label C- verplichting hoeft te voldoen, is het verstandig om de nodige maatregelen samen te laten lopen met het geplande onderhoud in een DMJOB.
2. Bereken het huidige energielabel van het kantoorgebouw in Vabi EPA volgens de NTA8800 methodiek
Deze berekening is je startpunt. Hoe staat het gebouw er nu voor? Zijn er grondige maatregelen nodig of voldoen misschien kleine aanpassingen? Als er toevallig ook een warmteverliesberekening van het pand beschikbaar is in Vabi Elements, dan kan deze gebruikt worden met behulp van een geometrie export naar Vabi EPA.
3. Maak nieuwe maatregelen aan voor het gebouw, of maak gebruik van de standaard maatregelen die al geleverd worden
Bij het aanmaken van maatregelen kun je aangeven wanneer een constructieonderdeel of installatie wel of niet vervangen moet worden en wat de geschatte eenheidsprijs is.

4. Maak één of meerdere varianten met de aangemaakte maatregelen
Soms is 1 maatregel voldoende, maar vaak is er een combinatie van verschillende ingrepen nodig om tot een voldoende lage EP2 waarde te komen. Door maatregelen te combineren in verschillende varianten, kunnen de effecten van verschillende pakketten makkelijk vergeleken worden. Het is handig om bij de varianten goed na te denken over een heldere naamgeving, om de resulterende rapportage zo duidelijk mogelijk te maken.
Helaas is de verlichting in versie 8.11 nog niet beschikbaar als maatregel. De effecten hiervan kunnen wel snel gecontroleerd worden door gebruik te maken van de ‘bereken’ knop bij het aanpassen van het object.

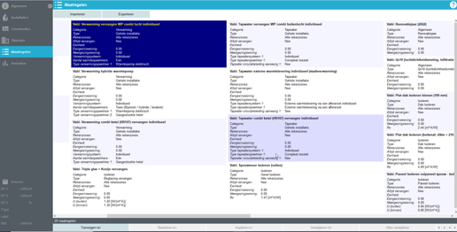
5. De berekende resultaten worden weergegeven in een maatwerk objectenrapportage
Hierin zie je de resultaten van het oorspronkelijke object en van het object met de uitgevoerde maatregelen per variant. Het eerste overzicht geeft zo in één oogopslag aan welke variant voldoende is om aan label C te voldoen.

Eventueel kun je nog gebruik maken van het maatwerkadvies in de oude EPA-U applicatie. Hierin kan een inschatting gemaakt worden van de besparingen die gepaard gaan met de maatregelen. Totdat er een maatwerkadviesberekening beschikbaar is voor de NTA 8800 geldt het maatwerkadvies volgens de oude methodiek voor bijvoorbeeld subsidies.
Heb je vragen over maatregelen en varianten of over Vabi EPA? Neem dan contact met ons op. Wij helpen je graag verder.